https://juejin.cn/user/1503787635450584
概述
Android体系本身非常宏大,源码中值得思考和借鉴之处众多。以整体事件分发机制为例,其整个流程涉及到了 系统启动流程(SystemServer)、输入管理(InputManager)、系统服务和UI的通信(ViewRootImpl + Window + WindowManagerService)、事件分发 等等一系列的环节。
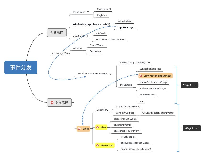
对于 事件分发 环节而言,不可否认非常重要,但Android系统 整体事件分发机制 也是一名优秀Android工作者需要去了解的,本文笔者将针对Android 事件分发整体机制和设计思路 进行描述,其整体结构如下图:
整体思路
1.架构设计
Android系统中将输入事件定义为InputEvent,而InputEvent根据输入事件的类型又分为了KeyEvent和MotionEvent,前者对应键盘事件,后者则对应屏幕触摸事件,这些事件统一由系统输入管理器InputManager进行分发。
在系统启动的时候,SystemServer会启动窗口管理服务WindowManagerService,WindowManagerService在启动的时候就会通过启动系统输入管理器InputManager来负责监控键盘消息。
InputManager负责从硬件接收输入事件,并将事件分发给当前激活的窗口(Window)处理,这里我们将前者理解为 系统服务,将后者理解为应用层级的 UI, 因此需要有一个中介负责 服务 和 UI 之间的通信,于是ViewRootImpl类应运而生。
2.建立通信
ActivityThread负责控制Activity的启动过程,在performLaunchActivity()流程中,ActivityThread会针对Activity创建对应的PhoneWindow和DecorView实例,而之后的handleResumeActivity()流程中则会将PhoneWindow( 应用 )和InputManagerService( 系统服务 )通信以建立对应的连接,保证UI可见并能够对输入事件进行正确的分发,这之后Activity就会成为可见的。
如何在应用程序和系统服务之间建立通信?Android中Window和InputManagerService之间的通信实际上使用的InputChannel,InputChannel是一个pipe,底层实际是通过socket进行通信:

在ActivityThread的handleResumeActivity()流程中, 会通过WindowManagerImpl.addView()为当前的Window创建一个ViewRootImpl实例,当InputManager监控到硬件层级的输入事件时,会通知ViewRootImpl对输入事件进行底层的事件分发。
3.事件分发
与View的 布局流程 和 测量流程 相同,Android事件分发机制也使用了 递归 的思想,因为一个事件最多只有一个消费者,所以通过责任链的方式将事件自顶向下进行传递,找到事件的消费者(这里是指一个View)之后,再自底向上返回结果。
读到这里,读者应该觉得非常熟悉了,但实际上这里描述的事件分发流程为UI层级的事件分发——它只是事件分发流程整体的一部分。读者需要理解,ViewRootImpl从InputManager获取到新的输入事件时,会针对输入事件通过一个复杂的 责任链 进行底层的递归,将不同类型的输入事件(比如 屏幕触摸事件 和 键盘输入事件 )进行不同策略的分发,而只有部分符合条件的 屏幕触摸事件 最终才有可能进入到UI层级的事件分发:
如图所示,蓝色箭头描述的流程才是UI层级的事件分发。
为了方便理解,本文使用了以下两个词汇:应用整体的事件分发 和 UI层级的事件分发 ——需要重申的是,这两个词汇虽然被分开讲解,但其本质仍然属于一个完整 事件分发的责任链,后者只是前者的一小部分而已。
架构设计
1.InputEvent:输入事件分类概述
Android系统中将输入事件定义为InputEvent,而InputEvent根据输入事件的类型又分为了KeyEvent和MotionEvent:
// 输入事件的基类public abstract class InputEvent implements Parcelable { }
public class KeyEvent extends InputEvent implements Parcelable { }
public final class MotionEvent extends InputEvent implements Parcelable { }KeyEvent对应了键盘的输入事件,那么什么是MotionEvent?顾名思义,MotionEvent就是移动事件,鼠标、笔、手指、轨迹球等相关输入设备的事件都属于MotionEvent,本文我们简单地将其视为 屏幕触摸事件。
用户的输入种类繁多,由此可见,Android输入系统的设计中,将 输入事件 抽象为InputEvent是有必要的。
2.InputManager:系统输入管理器
Android系统的设计中,InputEvent统一由系统输入管理器InputManager进行分发。在这里InputManager是native层级的一个类,负责与硬件通信并接收输入事件。
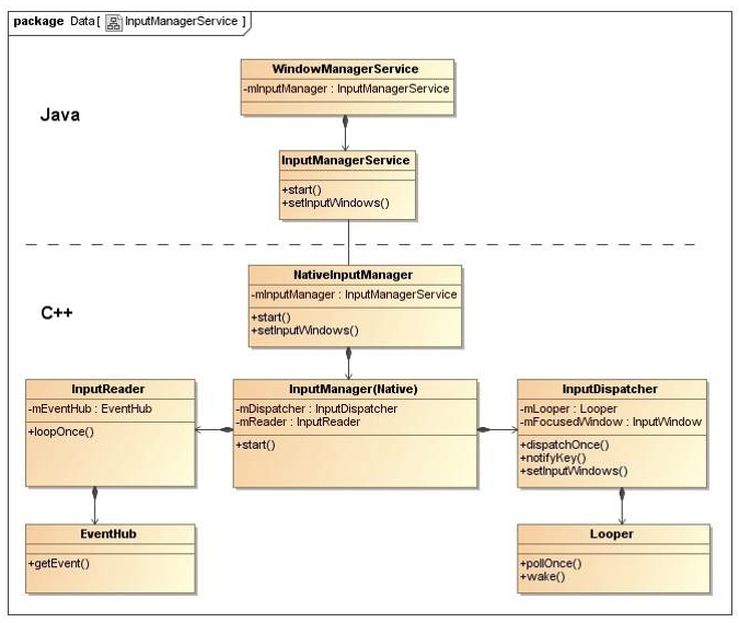
那么InputManager是如何初始化的呢?这里就要涉及到Java层级的SystemServer了,我们知道SystemServer进程中包含着各种各样的系统服务,比如ActivityManagerService、WindowManagerService等等,SystemServer由zygote进程启动, 启动过程中对WindowManagerService和InputManagerService进行了初始化:
public final class SystemServer {
private void startOtherServices() { // 初始化 InputManagerService InputManagerService inputManager = new InputManagerService(context); // WindowManagerService 持有了 InputManagerService WindowManagerService wm = WindowManagerService.main(context, inputManager,...);
inputManager.setWindowManagerCallbacks(wm.getInputMonitor()); inputManager.start(); }}InputManagerService的构造器中,通过调用native函数,通知native层级初始化InputManager:
public class InputManagerService extends IInputManager.Stub {
public InputManagerService(Context context) { // ...通知native层初始化 InputManager mPtr = nativeInit(this, mContext, mHandler.getLooper().getQueue()); }
// native 函数 private static native long nativeInit(InputManagerService service, Context context, MessageQueue messageQueue);}SystemServer会启动窗口管理服务WindowManagerService,WindowManagerService在启动的时候就会通过InputManagerService启动系统输入管理器InputManager来负责监控键盘消息。
对于本文而言,framework层级相关如WindowManagerService(窗口管理服务)、native层级的源码、SystemServer 亦或者 Binder跨进程通信并非重点,读者仅需了解 系统服务的启动流程 和 层级关系 即可,参考下图:
3.ViewRootImpl:窗口服务与窗口的纽带
InputManager将事件分发给当前激活的窗口(Window)处理,这里我们将前者理解为系统层级的 (窗口)服务,将后者理解为应用层级的 窗口, 因此需要有一个中介负责 服务 和 窗口 之间的通信,于是ViewRootImpl类应运而生。
ViewRootImpl作为链接WindowManager和DecorView的纽带,同时实现了ViewParent接口,ViewRootImpl作为整个控件树的根部,它是View树正常运作的动力所在,控件的测量、布局、绘制以及输入事件的分发都由ViewRootImpl控制。
那么ViewRootImpl是如何被创建和初始化的,而 (窗口)服务 和 窗口 之间的通信又是如何建立的呢?
建立通信
1.ViewRootImpl的创建
既然Android系统将 (窗口)服务 与 窗口 的通信建立交给了ViewRootImpl,那么ViewRootImpl必然持有了两者的依赖,因此了解ViewRootImpl是如何创建的就非常重要。
我们知道,ActivityThread负责控制Activity的启动过程,在ActivityThread.performLaunchActivity()流程中,ActivityThread会针对Activity创建对应的PhoneWindow和DecorView实例,而在ActivityThread.handleResumeActivity()流程中,ActivityThread会将获取当前Activity的WindowManager,并将DecorView和WindowManager.LayoutParams(布局参数)作为参数调用addView()函数:
// 伪代码public final class ActivityThread {
@Override public void handleResumeActivity(...){ //... windowManager.addView(decorView, windowManagerLayoutParams); }}WindowManager.addView()实际上就是对ViewRootImpl进行了初始化,并执行了setView()函数:
// 1.WindowManager 的本质实际上是 WindowManagerImplpublic final class WindowManagerImpl implements WindowManager {
@Override public void addView(@NonNull View view, @NonNull ViewGroup.LayoutParams params) { // 2.实际上调用了 WindowManagerGlobal.addView() WindowManagerGlobal.getInstance().addView(...); }}
public final class WindowManagerGlobal {
public void addView(...) { // 3.初始化 ViewRootImpl,并执行setView()函数 ViewRootImpl root = new ViewRootImpl(view.getContext(), display); root.setView(view, wparams, panelParentView); }}
public final class ViewRootImpl {
public void setView(View view, WindowManager.LayoutParams attrs, View panelParentView) { // 4.该函数就是控测量(measure)、布局(layout)、绘制(draw)的开始 requestLayout(); // ... // 5.此外还有通过Binder建立通信,这个下文再提 }}Android系统的Window机制并非本文重点,读者可简单理解为ActivityThread.handleResumeActivity()流程中最终创建了ViewRootImpl,并通过setView()函数对DecorView开始了绘制流程的三个步骤。
2.通信的建立
完成了ViewRootImpl的创建之后,如何完成系统输入服务和应用程序进程的连接呢?
Android中Window和InputManagerService之间的通信实际上使用的InputChannel,InputChannel是一个pipe,底层实际是通过socket进行通信。在ViewRootImpl.setView()过程中,也会同时注册InputChannel:
public final class InputChannel implements Parcelable { }上文中,我们提到了ViewRootImpl.setView()函数,在该函数的执行过程中,会在ViewRootImpl中创建InputChannel,InputChannel实现了Parcelable, 所以它可以通过Binder传输。具体是通过addDisplay()将当前window加入到WindowManagerService中管理:
public final class ViewRootImpl {
public void setView(View view, WindowManager.LayoutParams attrs, View panelParentView) { requestLayout(); // ... // 创建InputChannel mInputChannel = new InputChannel(); // 通过Binder在SystemServer进程中完成InputChannel的注册 mWindowSession.addToDisplay(mWindow, mSeq, mWindowAttributes, getHostVisibility(), mDisplay.getDisplayId(), mAttachInfo.mContentInsets, mAttachInfo.mStableInsets, mAttachInfo.mOutsets, mInputChannel); }}这里涉及到了WindowManagerService和Binder跨进程通信,读者不需要纠结于详细的细节,只需了解最终在SystemServer进程中,WindowManagerService根据当前的Window创建了SocketPair用于跨进程通信,同时并对App进程中传过来的InputChannel进行了注册,这之后,ViewRootImpl里的InputChannel就指向了正确的InputChannel, 作为Client端,其fd与SystemServer进程中Server端的fd组成SocketPair, 它们就可以双向通信了。
对该流程感兴趣的读者可以参考 这篇文章。
应用整体的事件分发
App端与服务端建立了双向通信之后,InputManager就能够将产生的输入事件从底层硬件分发过来,Android提供了InputEventReceiver类,以接收分发这些消息:
public abstract class InputEventReceiver { // Called from native code. private void dispatchInputEvent(int seq, InputEvent event, int displayId) { // ... }}InputEventReceiver是一个抽象类,其默认的实现是将接收到的输入事件直接消费掉,因此真正的实现是ViewRootImpl.WindowInputEventReceiver类:
public final class ViewRootImpl {
final class WindowInputEventReceiver extends InputEventReceiver { @Override public void onInputEvent(InputEvent event, int displayId) { // 将输入事件加入队列 enqueueInputEvent(event, this, 0, true); } }}输入事件加入队列之后,接下来就是对事件的分发了,设计者在这里使用了经典的 责任链 模式:对于一个输入事件的分发而言,必然有其对应的消费者,在这个过程中为了使多个对象都有处理请求的机会,从而避免了请求的发送者和接收者之间的耦合关系。将这些对象串成一条链,并沿着这条链一直传递该请求,直到有对象处理它为止。
InputStage
因此,设计者针对事件分发的整个责任链设计了InputStage类作为基类,作为责任链中的模版,并实现了若干个子类,为输入事件按顺序分阶段进行分发处理:
// 事件分发不同阶段的基类abstract class InputStage { private final InputStage mNext; // 指向事件分发的下一阶段}
// InputStage的子类,象征事件分发的各个阶段
final class ViewPreImeInputStage extends InputStage {}
final class EarlyPostImeInputStage extends InputStage {}
final class ViewPostImeInputStage extends InputStage {}
final class SyntheticInputStage extends InputStage {}
abstract class AsyncInputStage extends InputStage {}
final class NativePreImeInputStage extends AsyncInputStage {}
final class ImeInputStage extends AsyncInputStage {}
final class NativePostImeInputStage extends AsyncInputStage {}输入事件整体的分发阶段十分复杂,比如当事件分发至SyntheticInputStage阶段,该阶段为 综合性处理阶段 ,主要针对轨迹球、操作杆、导航面板及未捕获的事件使用键盘进行处理:
final class SyntheticInputStage extends InputStage { @Override protected int onProcess(QueuedInputEvent q) { // 轨迹球 if (...) { mTrackball.process(event); return FINISH_HANDLED; } else if (...) { // 操作杆 mJoystick.process(event); return FINISH_HANDLED; } else if (...) { // 导航面板 mTouchNavigation.process(event); return FINISH_HANDLED; } // 继续转发事件 return FORWARD; }}比如当事件分发至ImeInputStage阶段,即 输入法事件处理阶段 ,会从事件中过滤出用户输入的字符,如果输入的内容无法被识别,则将输入事件向下一个阶段继续分发:
final class ImeInputStage extends AsyncInputStage {
@Override protected int onProcess(QueuedInputEvent q) { if (mLastWasImTarget && !isInLocalFocusMode()) { // 获取输入法Manager InputMethodManager imm = InputMethodManager.peekInstance(); final InputEvent event = q.mEvent; // imm对事件进行分发 int result = imm.dispatchInputEvent(event, q, this, mHandler); if (result == ....) { // imm消费了该输入事件 return FINISH_HANDLED; } else { return FORWARD; // 向下转发 } } return FORWARD; // 向下转发 }}当然还有最熟悉的ViewPostImeInputStage,即 视图输入处理阶段 ,主要处理按键、轨迹球、手指触摸及一般性的运动事件,触摸事件的分发对象是View,这也正是我们熟悉的 UI层级的事件分发 流程的起点:
final class ViewPostImeInputStage extends InputStage {
private int processPointerEvent(QueuedInputEvent q) { // 让顶层的View开始事件分发 final MotionEvent event = (MotionEvent)q.mEvent; boolean handled = mView.dispatchPointerEvent(event); //... }}读到这里读者应该理解了, UI层级的事件分发只是完整事件分发流程的一部分,当输入事件(即使是MotionEvent)并没有分发到ViewPostImeInputStage(比如在 综合性处理阶段 就被消费了),那么View层的事件分发自然无从谈起,这里再将整体的流程图进行展示以方便理解:
组装责任链
现在我们理解了,新分发的事件会通过一个InputStage的责任链进行整体的事件分发,这意味着,当新的事件到来时,责任链已经组装好了,那么这个责任链是何时进行组装的?
不难得出,对于责任链的组装,最好是在系统服务和Window建立通信成功的时候,而上文中也提到了,通信的建立是执行在ViewRootImpl.setView()方法中的,因此在InputChannel注册成功之后,即可对责任链进行组装:
public final class ViewRootImpl implements ViewParent {
public void setView(View view, WindowManager.LayoutParams attrs, View panelParentView) { // ... // 1.开始根布局的绘制流程 requestLayout(); // 2.通过Binder建立双端的通信 res = mWindowSession.addToDisplay(...) mInputEventReceiver = new WindowInputEventReceiver(mInputChannel, Looper.myLooper()); // 3.对责任链进行组装 mSyntheticInputStage = new SyntheticInputStage(); InputStage viewPostImeStage = new ViewPostImeInputStage(mSyntheticInputStage); InputStage nativePostImeStage = new NativePostImeInputStage(viewPostImeStage, "aq:native-post-ime:" + counterSuffix); InputStage earlyPostImeStage = new EarlyPostImeInputStage(nativePostImeStage); InputStage imeStage = new ImeInputStage(earlyPostImeStage, "aq:ime:" + counterSuffix); InputStage viewPreImeStage = new ViewPreImeInputStage(imeStage); InputStage nativePreImeStage = new NativePreImeInputStage(viewPreImeStage, "aq:native-pre-ime:" + counterSuffix); mFirstInputStage = nativePreImeStage; mFirstPostImeInputStage = earlyPostImeStage; // ... }}这说明ViewRootImpl.setView()函数非常重要,该函数也正是ViewRootImpl本身职责的体现:
- 1.链接
WindowManager和DecorView的纽带,更广一点可以说是Window和View之间的纽带; - 2.完成
View的绘制过程,包括measure、layout、draw过程; - 3.向DecorView分发收到的用户发起的
InputEvent事件。
最终整体事件分发流程由如下责任链构成:
SyntheticInputStage —> ViewPostImeStage —> NativePostImeStage —> EarlyPostImeStage —> ImeInputStage —> ViewPreImeInputStage —> NativePreImeInputStage
事件分发结果的返回
上文说到,真正从Native层的InputManager接收输入事件的是ViewRootImpl的WindowInputEventReceiver对象,既然负责输入事件的分发,自然也负责将事件分发的结果反馈给Native层,作为事件分发的结束:
public final class ViewRootImpl {
final class WindowInputEventReceiver extends InputEventReceiver { @Override public void onInputEvent(InputEvent event, int displayId) { // 【开始】将输入事件加入队列,开始事件分发 enqueueInputEvent(event, this, 0, true); } }}
// ViewRootImpl.WindowInputEventReceiver 是其子类,因此也持有finishInputEvent函数public abstract class InputEventReceiver { private static native void nativeFinishInputEvent(long receiverPtr, int seq, boolean handled);
public final void finishInputEvent(InputEvent event, boolean handled) { //... // 【结束】调用native层函数,结束应用层的本次事件分发 nativeFinishInputEvent(mReceiverPtr, seq, handled); }}ViewPostImeInputStage:UI层事件分发的起点
上文已经提到,UI层级的事件分发 作为 完整事件分发流程的一部分,发生在ViewPostImeInputStage.processPointerEvent函数中:
final class ViewPostImeInputStage extends InputStage {
private int processPointerEvent(QueuedInputEvent q) { // 让顶层的View开始事件分发 final MotionEvent event = (MotionEvent)q.mEvent; boolean handled = mView.dispatchPointerEvent(event); //... }}这个顶层的View其实就是DecorView(参见上文 建立通信-ViewRootImpl的创建 小节),读者知道,DecorView实际上就是Activity中Window的根布局,它是一个FrameLayout。
现在DecorView执行了dispatchPointerEvent(event)函数,这是不是就意味着开始了View的事件分发?
DecorView的双重职责
DecorView作为View树的根节点,接收到屏幕触摸事件MotionEvent时,应该通过递归的方式将事件分发给子View,这似乎理所当然。但实际设计中,设计者将DecorView接收到的事件首先分发给了Activity,Activity又将事件分发给了其Window,最终Window才将事件又交回给了DecorView,形成了一个小的循环:
// 伪代码public class DecorView extends FrameLayout {
// 1.将事件分发给Activity @Override public boolean dispatchTouchEvent(MotionEvent ev) { return window.getActivity().dispatchTouchEvent(ev) }
// 4.执行ViewGroup 的 dispatchTouchEvent public boolean superDispatchTouchEvent(MotionEvent event) { return super.dispatchTouchEvent(event); }}
// 2.将事件分发给Windowpublic class Activity { public boolean dispatchTouchEvent(MotionEvent ev) { return getWindow().superDispatchTouchEvent(ev); }}
// 3.将事件再次分发给DecorViewpublic class PhoneWindow extends Window { @Override public boolean superDispatchTouchEvent(MotionEvent event) { return mDecor.superDispatchTouchEvent(event); }}事件绕了一个圈子最终回到了DecorView这里,对于初次阅读这段源码的读者来说,这里的设计平淡无奇,似乎说它莫名其妙也不过分。事实上这里是 面向对象程序设计 中灵活运用 多态 这一特征的有力体现——对于DecorView而言,它承担了2个职责:
- 1.在接收到输入事件时,
DecorView不同于其它View,它需要先将事件转发给最外层的Activity,使得开发者可以通过重写Activity.onTouchEvent()函数以达到对当前屏幕触摸事件拦截控制的目的,这里DecorView履行了自身(根节点)特殊的职责; - 2.从
Window接收到事件时,作为View树的根节点,将事件分发给子View,这里DecorView履行了一个普通的View的职责。
实际上,不只是DecorView,接下来View层级的事件分发中也运用到了这个技巧,对于ViewGroup的事件分发来说,其本质是递归思想的体现,在 递流程 中,其本身被视为上游的ViewGroup,需要自定义dispatchTouchEvent()函数,并调用child.dispatchTouchEvent(event)将事件分发给下游的子View;同时,在 归流程 中,其本身被视为一个View,需要调用View自身的方法已决定是否消费该事件(super.dispatchTouchEvent(event)),并将结果返回上游,直至回归到View树的根节点,至此整个UI树事件分发流程结束。
同时,读者应该也已理解,平时所说View层级的事件分发也只是 UI层的事件分发 的一个环节,而 UI层的事件分发 又只是 应用层完整事件分发 的一个小环节,更遑论后者本身又是Native层和应用层之间的事件分发机制的一部分了。
UI层级事件分发
虽然View层级之间的事件分发只是 UI层级事件分发 的一个环节,但却是最重要的一个环节,也是本文的重点,上文所有内容都是为本节做系统性的铺垫 ——为了方便阅读,本小节接下来的内容中,事件分发 统一泛指 View层级的事件分发。
1.核心思想
了解 事件分发 的代码流程细节,首先需要了解整个流程的最终目的,那就是 获知事件是否被消费 ,至于事件被哪个角色消费了,怎么被消费的,在外层责任链中的ViewPostImeInputStage不关心,其更上层ViewRootImpl.WindowInputEventReceiver不关心,native层级的InputManager自然更不会关心了。
因此,设计者设计出了这样一个函数:
// 对事件进行分发public boolean dispatchTouchEvent(MotionEvent event);对于事件分发结果的接收者而言,其只关心事件是否被消费,因此返回值被定义为了boolean类型:当返回值为true,事件被消费,反之则事件未被消费。
上文中我们同样提到了,在ViewGroup的事件分发过程中,其本身的dispatchTouchEvent(event)和super.dispatchTouchEvent(event)完全是两个完全不同的函数,前者履行的是ViewGroup的职责,负责将事件分发给子View;后者履行的是View的职责,负责处理决定事件是否被消费(参见 应用整体的事件分发-DecorView的双重职责 小节)。
因此,对于事件分发整体流程,我们可以进行如下定义:
- 1、
ViewGroup将事件分发给子View,当子View从ViewGroup中接收到事件,若其有child,则通过dispatchTouchEvent(event)再将事件分发给child…以此类推,直至将事件分发到底部的View,这也是事件分发的 递流程; - 2、底部的
View接收到事件时,通过View自身的dispatchTouchEvent(event)函数判断是否消费事件: - 2.1 若消费事件,则将结果作为
true向上层的ViewGroup返回,ViewGroup接收到true,意味着事件已经被消费,因此跳过了是否要消费该事件的判断,直接向上一级继续返回true,以此类推直到将true结果通知到最上层的View节点; - 2.2 若不消费事件,则向上层返回
false,ViewGroup接收到false,意味着事件未被消费,因此其本身执行super.dispatchTouchEvent(event)——即执行View本身的dispatchTouchEvent(event)函数,并将结果向上级返回,以此类推直到将true结果通知到最上层的View节点。
对于初次了解事件分发机制或者不熟悉递归思想的读者而言,上述文字似乎晦涩难懂,实际上用代码实现却惊人的简单:
// 伪代码实现public boolean dispatchTouchEvent(MotionEvent event) { boolean consume = false; // 1.将事件分发给Child if (hasChild) { consume = child.dispatchTouchEvent(); } // 2.若Child不消费该事件,或者没有child,判断自身是否消费该事件 if (!consume) { consume = super.dispatchTouchEvent(); } // 3.将结果向上层传递 return consume;}上述代码中已经将 事件分发 最核心的流程表现的淋漓尽致,读者需认真理解和揣摩。View层级的事件传递的真正实现虽然复杂,但其本质却和上述代码并不不同,理解了这个基本的流程,接下来对于额外功能扩展的设计与实现也只是时间问题了。
2.事件序列与分发链
在上一小节中,读者已经了解事件分发的本质原理就是递归,而目前其实现方式是,每接收一个新的事件,都需要进行一次递归才能找到对应消费事件的View,并依次向上返回事件分发的结果。
每个事件都对View树进行一次遍历递归?这对性能的影响显而易见,因此这种设计是有改进空间的。
如何针对这个问题进行改进?首先,设计者根据用户的行为对MotionEvent中添加了一个Action的属性以描述该事件的行为:
- ACTION_DOWN:手指触摸到屏幕的行为
- ACTION_MOVE:手指在屏幕上移动的行为
- ACTION_UP:手指离开屏幕的行为
- …其它Action,比如
ACTION_CANCEL…
定义了这些行为的同时,设计者定义了一个叫做 事件序列 的概念:针对用户的一次触摸操作,必然对应了一个 事件序列,从用户手指接触屏幕,到移动手指,再到抬起手指 ——单个事件序列必然包含ACTION_DOWN、ACTION_MOVE … ACTION_MOVE、ACTION_UP 等多个事件,这其中ACTION_MOVE的数量不确定,ACTION_DOWN和ACTION_UP的数量则为1。
定义了 事件序列 的概念,设计者就可以着手对现有代码进行设计和改进,其思路如下:当接收到一个ACTION_DOWN时,意味着一次完整事件序列的开始,通过递归遍历找到View树中真正对事件进行消费的Child,并将其进行保存,这之后接收到ACTION_MOVE和ACTION_UP行为时,则跳过遍历递归的过程,将事件直接分发给Child这个事件的消费者;当接收到ACTION_DOWN时,则重置整个事件序列:

如图所示,其代表了一个
View树,若序号为4的View是实际事件的消费者,那么当接收到ACTION_DOWN事件时,上层的ViewGroup则会通过递归找到它,接下来该事件序列中的其它事件到来时,也交给4号View去处理。
这个思路似乎没有问题,但是目前的设计中我们还缺少一把关键的钥匙,那就是如何在ViewGroup中保存实际消费事件的View?
为此设计者根据View的树形结构,设计了一个TouchTarget类,为作为一个成员属性,描述ViewGroup下一级事件分发的目标:
public abstract class ViewGroup extends View { // 指向下一级事件分发的`View` private TouchTarget mFirstTouchTarget;
private static final class TouchTarget { public View child; public TouchTarget next; }}这里应用到了树的 深度优先搜索算法(Depth-First-Search,简称DFS算法),正如代码所描述的,每个ViewGroup都持有一个mFirstTouchTarget, 当接收到一个ACTION_DOWN时,通过递归遍历找到View树中真正对事件进行消费的Child,并保存在mFirstTouchTarget属性中,依此类推组成一个完整的分发链。
比如上文的树形图中,序号为1的
ViewGroup中的mFirstTouchTarget指向序号为2的ViewGroup,后者的mFirstTouchTarget指向序号为3的ViewGroup,依此类推,最终组成了一个 1 -> 2 -> 3 -> 4 事件的分发链。
对于一个 事件序列 而言,第一次接收到ACTION_DOWN事件时,通过DFS算法为View树事件的 分发链 进行初始化,在这之后,当接收到同一事件序列的其它事件如ACTION_MOVE、ACTION_UP时,则会跳过递归流程,将事件直接分发给 分发链 下一级的Child中:
public boolean dispatchTouchEvent(MotionEvent event) { boolean consume = false; // ... if (event.isActionDown()) { // 1.第一次接收到Down事件,递归寻找分发链的下一级,即消费该事件的View // 这里可以看到,递归深度搜索的算法只执行了一次 mFirstTouchTarget = findConsumeChild(this); }
// ... if (mFirstTouchTarget == null) { // 2.分发链下一级为空,说明没有子`View`消费该事件 consume = super.dispatchTouchEvent(event); } else { // 3.mFirstTouchTarget不为空,必然有消费该事件的`View`,直接将事件分发给下一级 consume = mFirstTouchTarget.child.dispatchTouchEvent(event); } // ... return consume;}至此,本小节一开始提到的问题得到了解决。
3.事件拦截机制
读者应该都有了解,为了增加 事件分发 过程中的灵活性,Android为ViewGroup层级设计了onInterceptTouchEvent()函数并向外暴露给开发者,以达到让ViewGroup跳过子View的事件分发,提前结束 递流程 ,并自身决定是否消费事件,并将结果反馈给上层级的ViewGroup处理。
额外设计这样一个接口是否有必要?读者认真思考可以得知,这是有必要的,最经典的使用场景就是通过重写onInterceptTouchEvent()函数以解决开发中常见的 滑动冲突 事件,这里我们不再进行引申,仅探讨设计者是如何设计事件拦截机制的。
实际上事件拦截机制的实现非常简单,我们仅需要在正式的事件分发之前,通过条件分支判断是否需要拦截当前事件的分发即可:
// 伪代码实现public boolean dispatchTouchEvent(MotionEvent event) { // 1.若需要对事件进行拦截,直接中止事件向下分发,让自身决定是否消费事件,并将结果返回 if (onInterceptTouchEvent(event)) { return super.dispatchInputEvent(event); }
// ... // 2.若不拦截当前事件,开始事件分发流程}此外,为了避免额外的开销,设计者根据 事件序列 为 事件拦截机制 做出了额外的优化处理,保证了 事件拦截的判断在一个事件序列中只处理一次,伪代码简单实现如下:
public boolean dispatchTouchEvent(MotionEvent event) { if (mFirstTouchTarget != null) { // 1.若需要对事件进行拦截,直接中止事件向下分发,让自身决定是否消费事件,并将结果返回 if (onInterceptTouchEvent(event)) { // 2.确定对该事件序列拦截后,因此就没有了下一级要分发的Child mFirstTouchTarget = null; // 下一个事件传递过来时,最外层的if判断就会为false,不会再重复执行onInterceptTouchEvent()了 return super.dispatchInputEvent(event); } }
// ... // 3.若不拦截当前事件,开始事件分发流程}为了令代码便于理解,上述伪代码中逻辑实际上是有瑕疵的,读者不必纠结于细节,详细实现请参考源码。
至此,事件分发 中 事件拦截机制 的设计初衷、流程的实现,以及性能的优化也阐述完毕。
在一步步对细节的填充过程中,事件分发 体系的设计已初显峥嵘,但回归本质,这些细节犹如血肉,而核心的思想(即递归)才是骨架,只有骨架搭建起来,细节的血肉才能一点点覆于其上,最终演变为成为生机勃勃的 事件分发 完整体系。
小结
Android 整体的事件分发机制十分复杂,单就一篇文章来说,本文也仅仅只能站在巨人的肩膀上,对整体的轮廓进行一个简略的描述,强烈建议参考本文开篇的思维导图并结合源码进行整体小结。
参考 & 额外的话
这一篇文章就能让我理解Android事件分发机制吗?
当然不能,即使是笔者对此也只是初窥门径而已,在撰写本文的过程中,笔者参考了许多优秀的学习资料,同样笔者也不认为本文比这些资料讲解的更透彻,读者可以参考这些资料 ——一千个人有一千个哈姆雷特,也许这些优秀的资料相比本文更适合你呢?
- 1.Android源码
源码永远是学习过程中最好的老师,RTFSC。
神书,书中 View的事件分发机制 一节将源码分析到了极致,讲解的非常透彻,强烈建议 建议读者源码阅读时参考这本书。
framework层原理分析的神文,懂得自然懂。本文中的部分图片也引自该文。
非常好的博客系列。
对
ViewRootImpl讲解非常透彻的一篇博客,本文对于ViewRootImpl的主要职责的描述也是参考了此文。
非常欣赏 @KunMinX 老师博文的风格,大道至简,此文对事件消费过程中的 消费 二字的讲解非常透彻,给予了笔者很多启示——另,本文不是黑车(笑)。