486 字
2 分钟
一种新型的应用启动机制_USAP

一种新型的应用启动机制#

传统的应用启动模式由system_server中的AMS接收请求,之后通过socket告知zygote,让其完成fork动作,这样新进程便创建出来。不过从Android Q(10)开始,Google引入了一种新的机制:USAP(Unspecialized App Process)。通过prefork的方式提前创建好一批进程,当有应用启动时,直接将已经创建好的进程分配给它,从而省去了fork的动作,因此可以提升性能。

1. USAP进程的工作流程#

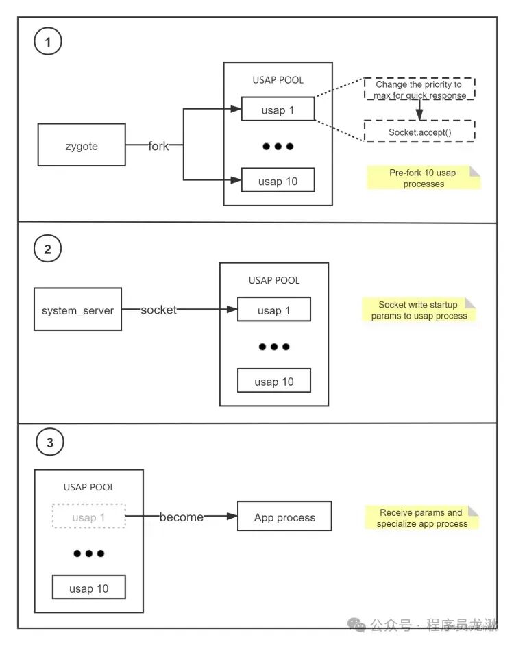
当开启USAP的功能后,zygote会维护一个进程池,其中最多可容纳10个USAP进程。以下是根据图示罗列的详细工作流程。

  1. Zygote首先会fork出10个进程,将其加入到进程池中。被创建出来的USAP进程并不会执行具体逻辑,而是等待socket通信的到来。不过有一个细节,在等待socket通信之前,USAP进程会提升调度优先级,这样如果应用需要启动时,它能以最快的速度响应。
  2. USAP进程等待的socket通信将会何时到来?这取决于应用进程何时启动。当AMS接收到启动需求时,其会调用Process.start()。当决定采用USAP的方式启动时,system_server便会发起socket通信,将所有启动参数发送过去。由于此时有10个USAP进程都在等待同一个socket端口,因此系统底层会随机唤醒一个进程来处理此次通信。
  3. USAP进程被唤醒,调用specializeAppProcess来完成“腾笼换鸟”的工作。最终调入ActivityThread.main方法中去,进而完成应用的启动。

当该进程退出时,它不会回到USAP Pool中,而是直接被zygote回收。zygote接收到SIGCHLD信号后,会调用SigChldHandler进行处理。过程中会通过socket将回收的进程数告知system_server

一种新型的应用启动机制_USAP
作者
强人自传
发布于
2023-05-09
许可协议
CC BY-NC-SA 4.0